![图片[1]-重磅!Stable Diffusion 3 终于免费开源了!吊打 Midjourney,附本地安装包教程!-JieYingAI捷鹰AI](https://www.jieyingai.com/wp-content/uploads/2024/08/1723756091498_0.gif)
stable Diffusion 3 终于开源了,他的开源瞬间在AI界得到火爆追捧,曾一度吊打Midjourney等一系列收费AI软件,最主要的是它可以免费使用呦!下面我们来看一下他到底有多强大。
![图片[2]-重磅!Stable Diffusion 3 终于免费开源了!吊打 Midjourney,附本地安装包教程!-JieYingAI捷鹰AI](https://www.jieyingai.com/wp-content/uploads/2024/08/1723756091498_1.png)
stable Diffusion 3 Medium 是 Stability AI 迄今为止最先进的文本到图像开放模型。
SD3 Medium 是一个拥有 20 亿参数的SD3 模型,具有一些显著的特点:
![图片[3]-重磅!Stable Diffusion 3 终于免费开源了!吊打 Midjourney,附本地安装包教程!-JieYingAI捷鹰AI](https://www.jieyingai.com/wp-content/uploads/2024/08/1723756091498_2.png)
与 NVIDIA 的合作
利用 NVIDIA® RTX™ GPU 和 TensorRT™ 增强所有稳定扩散模型(包括稳定扩散 3 Medium)的性能。TensorRT 优化版本将提供一流的性能,性能提高 50%。
下载针对TensorRT 优化的 Stable Diffusion 3 Medium 版本。
与 AMD 的合作
AMD 已针对各种 AMD 设备(包括 AMD 最新的 APU、消费级 GPU 和 MI-300X 企业级 GPU)优化了 SD3 Medium 的推理。
Stable Diffusion 3 本地安装教程
1.下载完成后,我们进行解压,注意检查是否下载完整,总的文件大小64.5 GB,包含基础版本,中端版本,高端版本三个版本。大家可以根据需求酌情选择。
![图片[4]-重磅!Stable Diffusion 3 终于免费开源了!吊打 Midjourney,附本地安装包教程!-JieYingAI捷鹰AI](https://www.jieyingai.com/wp-content/uploads/2024/08/1723756091498_5.png)
![图片[5]-重磅!Stable Diffusion 3 终于免费开源了!吊打 Midjourney,附本地安装包教程!-JieYingAI捷鹰AI](https://www.jieyingai.com/wp-content/uploads/2024/08/1723756091498_6.png)
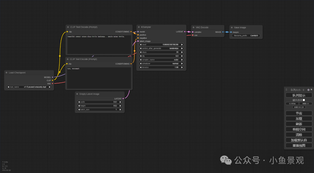
2.解压ComfyUI压缩包(ComfyUI控制面板是专门为stable diffusion 设计的基于节点的图形用户界面),它可以使用户能够通过链接不同的节点来构建复杂的图像生成工作流程,用过3Dmax的小伙伴肯定很熟悉。
![图片[6]-重磅!Stable Diffusion 3 终于免费开源了!吊打 Midjourney,附本地安装包教程!-JieYingAI捷鹰AI](https://www.jieyingai.com/wp-content/uploads/2024/08/1723756091498_7.png)
3.运行run_nvidia_gpu或run_cpu就可以直接转到操作界面。
![图片[7]-重磅!Stable Diffusion 3 终于免费开源了!吊打 Midjourney,附本地安装包教程!-JieYingAI捷鹰AI](https://www.jieyingai.com/wp-content/uploads/2024/08/1723756091498_8.png)
![图片[8]-重磅!Stable Diffusion 3 终于免费开源了!吊打 Midjourney,附本地安装包教程!-JieYingAI捷鹰AI](https://www.jieyingai.com/wp-content/uploads/2024/08/1723756091498_9.png)
Stable Diffusion 3 本地汉化教程
1.原始界面是默认英文界面,这个时候我们进行汉化,首先解压AIGODLIKE-ComfyUI-Translation-main。
![图片[9]-重磅!Stable Diffusion 3 终于免费开源了!吊打 Midjourney,附本地安装包教程!-JieYingAI捷鹰AI](https://www.jieyingai.com/wp-content/uploads/2024/08/1723756091498_12.png)
2.然后把文件复制粘贴到ComfyUI_windows_portableComfyUIcustom_nodes目录里面。
![图片[10]-重磅!Stable Diffusion 3 终于免费开源了!吊打 Midjourney,附本地安装包教程!-JieYingAI捷鹰AI](https://www.jieyingai.com/wp-content/uploads/2024/08/1723756091498_13.png)
![图片[11]-重磅!Stable Diffusion 3 终于免费开源了!吊打 Midjourney,附本地安装包教程!-JieYingAI捷鹰AI](https://www.jieyingai.com/wp-content/uploads/2024/08/1723756091498_14.png)
3.然后进入页面,找到设置-语言-简体中文,重启ComfyUI就可以了。
![图片[12]-重磅!Stable Diffusion 3 终于免费开源了!吊打 Midjourney,附本地安装包教程!-JieYingAI捷鹰AI](https://www.jieyingai.com/wp-content/uploads/2024/08/1723756091498_15.png)
![图片[13]-重磅!Stable Diffusion 3 终于免费开源了!吊打 Midjourney,附本地安装包教程!-JieYingAI捷鹰AI](https://www.jieyingai.com/wp-content/uploads/2024/08/1723756091498_16.png)
![图片[14]-重磅!Stable Diffusion 3 终于免费开源了!吊打 Midjourney,附本地安装包教程!-JieYingAI捷鹰AI](https://www.jieyingai.com/wp-content/uploads/2024/08/1723756091498_17.png)
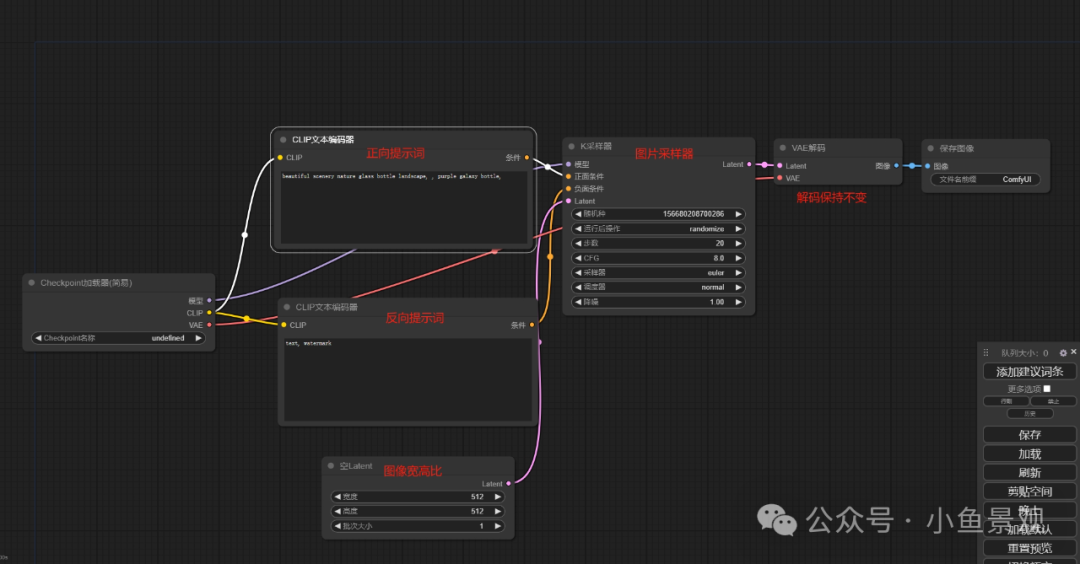
4.ComfyUI界面介功能绍。
![图片[15]-重磅!Stable Diffusion 3 终于免费开源了!吊打 Midjourney,附本地安装包教程!-JieYingAI捷鹰AI](https://www.jieyingai.com/wp-content/uploads/2024/08/1723756091498_18.png)
Stable Diffusion 3 本地部署教程
1.找到我们下载好的Stable Diffusion 3 大模型,将其复制到ComfyUI_windows_portableComfyUImodelscheckpoints目录里面。
![图片[16]-重磅!Stable Diffusion 3 终于免费开源了!吊打 Midjourney,附本地安装包教程!-JieYingAI捷鹰AI](https://www.jieyingai.com/wp-content/uploads/2024/08/1723756091498_21.png)
![图片[17]-重磅!Stable Diffusion 3 终于免费开源了!吊打 Midjourney,附本地安装包教程!-JieYingAI捷鹰AI](https://www.jieyingai.com/wp-content/uploads/2024/08/1723756091498_22.png)
2.打开ComfyUI界面,我们就可以看到我们部署的大模型了
![图片[18]-重磅!Stable Diffusion 3 终于免费开源了!吊打 Midjourney,附本地安装包教程!-JieYingAI捷鹰AI](https://www.jieyingai.com/wp-content/uploads/2024/08/1723756091498_23.png)
这个时候,我们部本地署已经完成了,现在我们随便输入提示词来测试一下效果。
![图片[19]-重磅!Stable Diffusion 3 终于免费开源了!吊打 Midjourney,附本地安装包教程!-JieYingAI捷鹰AI](https://www.jieyingai.com/wp-content/uploads/2024/08/1723756091498_24.png)
获取资料
如何获取素材?
01、转发文章到朋友圈集赞八个,截图发给客服,可免费获取!







