如果没有 Redis 环境,可以直接访问这个网址,它会给你模拟一个在线的环境可供你尽情使用!
![图片[1]-2024年最值得收藏的Redis学习路线(建议收藏)-JieYingAI捷鹰AI](https://www.jieyingai.com/wp-content/uploads/2024/11/1732403156848_0.png)
黑马程序员 Redis 入门到实战教程里包含了比较多实战的内容,比如说优惠券秒杀、分布式锁、消息队列等等内容,有同学说这是 B 站上质量最高的 Redis 课程(dog dog dog),有同学把课件也无私的那个了出来,可戳下面的获取。
![图片[2]-2024年最值得收藏的Redis学习路线(建议收藏)-JieYingAI捷鹰AI](https://www.jieyingai.com/wp-content/uploads/2024/11/1732403156848_1.png)
任何时候,官方的文档都是非常值得去参考和学习的。
![图片[3]-2024年最值得收藏的Redis学习路线(建议收藏)-JieYingAI捷鹰AI](https://www.jieyingai.com/wp-content/uploads/2024/11/1732403156848_2.png)
可以考虑使用《Redis 入门指南(第 2 版)》作为教程, 并辅以《Redis 使用手册》作为参考。
![图片[4]-2024年最值得收藏的Redis学习路线(建议收藏)-JieYingAI捷鹰AI](https://www.jieyingai.com/wp-content/uploads/2024/11/1732403156848_3.png)
![图片[5]-2024年最值得收藏的Redis学习路线(建议收藏)-JieYingAI捷鹰AI](https://www.jieyingai.com/wp-content/uploads/2024/11/1732403156848_4.png)
下面列举一些 Redis 的使用场景:
知识星球的百度网盘里,有球友推荐了一套成熟的 Redis 视频课,包括实战篇。
戳这个链接可以查看网盘地址:
![图片[6]-2024年最值得收藏的Redis学习路线(建议收藏)-JieYingAI捷鹰AI](https://www.jieyingai.com/wp-content/uploads/2024/11/1732403156848_5.png)
【尚硅谷】Redis 6 入门到精通视频课,一共 47 集,内容涵盖:Redis 常用数据类型和底层结构、Redis 和 Spring Boot 整合、Redis 事务和锁、Redis 持久化、Redis 主从复制和集群等等内容,有网友说这套课程基本上是按照《Redis 开发与运维》这本书来讲的,可以把这本书拿来作为参考资料。这门课由《尚医通》的王泽老师授课,后面在 Java 企业级开发中也会提到。
可以从 20 讲开始往后看。
![图片[7]-2024年最值得收藏的Redis学习路线(建议收藏)-JieYingAI捷鹰AI](https://www.jieyingai.com/wp-content/uploads/2024/11/1732403156848_6.png)
可以阅读《Redis 实战》一书
![图片[8]-2024年最值得收藏的Redis学习路线(建议收藏)-JieYingAI捷鹰AI](https://www.jieyingai.com/wp-content/uploads/2024/11/1732403156848_7.png)
《Redis 开发与运维》,看标题,就知道,这本书不仅适合开发,还适合运维,涉及的内容有持久化、复制、高可用、内存、哨兵、集群、缓存等。
![图片[9]-2024年最值得收藏的Redis学习路线(建议收藏)-JieYingAI捷鹰AI](https://www.jieyingai.com/wp-content/uploads/2024/11/1732403156848_8.png)
学习 Redis,有必要深入理解缓存的原理,以及 Redis 作为一种缓存方案在系统应用中的定位,二哥的编程星球里有高清的思维导图,戳下面的练级可以获取。
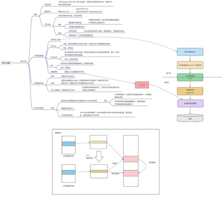
Redis 持久化:
![图片[10]-2024年最值得收藏的Redis学习路线(建议收藏)-JieYingAI捷鹰AI](https://www.jieyingai.com/wp-content/uploads/2024/11/1732403156848_9.png)
Redis 复制:
![图片[11]-2024年最值得收藏的Redis学习路线(建议收藏)-JieYingAI捷鹰AI](https://www.jieyingai.com/wp-content/uploads/2024/11/1732403156848_10.png)
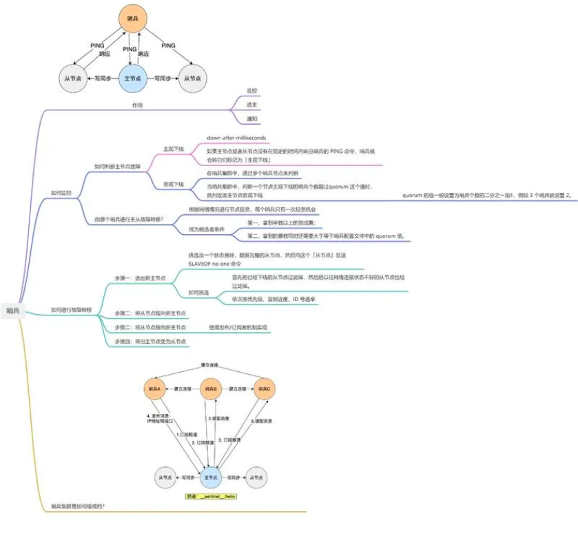
Redis 哨兵:
![图片[12]-2024年最值得收藏的Redis学习路线(建议收藏)-JieYingAI捷鹰AI](https://www.jieyingai.com/wp-content/uploads/2024/11/1732403156848_11.png)
书籍的话推荐Redis 设计与实现,通过阅读本书,可以快速、有效地了解 Redis 的内部构造以及运作机制,从而学会如何更高效地使用 Redis。
![图片[13]-2024年最值得收藏的Redis学习路线(建议收藏)-JieYingAI捷鹰AI](https://www.jieyingai.com/wp-content/uploads/2024/11/1732403156848_12.png)
这本书讲解得非常透彻,尤其是在 Redis 底层数据结构、RDB 和 AOF 持久化机制,以及哨兵机制和切片集群的介绍上,非常容易理解。
极客时间上的Redis 源码剖析与实战 评分较高,从源码角度理解 Redis 系统设计思路,可以购买。
掘金上的说透 Redis 7也卖的不错,内容包括核心原理剖析+源码解读+实践应用,全方位吃透 Redis 7。
如果源码阅读能力不错的话,可以看看 GitHub 上这份 Redis 3.0 的源码(中文注释版)
![图片[14]-2024年最值得收藏的Redis学习路线(建议收藏)-JieYingAI捷鹰AI](https://www.jieyingai.com/wp-content/uploads/2024/11/1732403156848_13.png)
在学习 Redis 时,最常见的需求有三个方面。
一本好的工具书,可以帮助我们快速地了解或查询 Redis 的日常使用命令和操作方法,推荐这份在线版的Redis 命令参考
面试前,强烈建议大家把「面渣逆袭 Redis 篇」好好刷一遍。
![图片[15]-2024年最值得收藏的Redis学习路线(建议收藏)-JieYingAI捷鹰AI](https://www.jieyingai.com/wp-content/uploads/2024/11/1732403156848_14.png)
还有球友分享的这份《Redis最全的116道面试题.pdf》
![图片[16]-2024年最值得收藏的Redis学习路线(建议收藏)-JieYingAI捷鹰AI](https://www.jieyingai.com/wp-content/uploads/2024/11/1732403156848_15.png)
那除了学习,最重要的,就是实操了,在实战中碰壁,在实战中总结经验教训,进阶打怪。
参考链接:
GitHub 上标星 10000+ 的开源知识库《二哥的 Java 进阶之路》第一版 PDF 终于来了!包括Java基础语法、数组&字符串、OOP、集合框架、Java IO、异常处理、Java 新特性、网络编程、NIO、并发编程、JVM等等,共计 32 万余字,500+张手绘图,可以说是通俗易懂、风趣幽默……详情戳:太赞了,GitHub 上标星 10000+ 的 Java 教程










